x402 正在让互联网跳过广告,进入微支付时代
作者:@_0xarayan
编译:深潮TechFlow
几十年来,在线广告一直是互联网赖以生存的唯一方式。
每个人都在争夺注意力。为了实现这一目标,公司会收集与用户相关的所有可能数据,创建用户画像,并向用户展示广告。

代理性网络与原罪
在互联网中,这种单一模式开启了一个如今市值达数万亿美元的市场。
金融一直存在于互联网中:
-
与支付服务提供商合作
-
设置付费墙限制网站访问
-
或展示广告
然而,微支付(小于1美元)在经济上一直不可行(Visa/Mastercard每笔交易收取约2% $0.10的费用),因此广告成为唯一的模式:
-
用户可以免费访问海量内容
-
广告商可以精准定位用户群体推广产品
-
内容发布者可以通过内容获利
这对所有人来说都是一种双赢。
随着世界逐步迈向代理化时代:
-
代理开始取代人类成为内容消费者,并逐渐成为中间层。
-
广告商将无法再直接针对人类进行广告投放,广告经济将面临崩塌。
-
代理要么通过“抓取”内容,要么直接购买内容。
-
API(应用程序接口)将成为默认的通信模式,而不是通过浏览器或代理浏览器进行交互。

用户路径
抓取或盗取内容在经济上对互联网来说不可行,因此内容发布者将转向为其网站收取微支付费用,而代理则需要一种支付这些费用的方式。几十年来,微支付一直无法实现,直到区块链的出现。
像 @Solana 这样的区块链使大规模微支付成为可能,同时避免了对用户的剥削。
x402 是基于 402 标准构建的统一接口,能够实现:
-
消费者支付内容费用
-
发布者收取内容费用
这一切无需中间商(如 Visa 或 Mastercard),从而让代理化微支付成为现实。

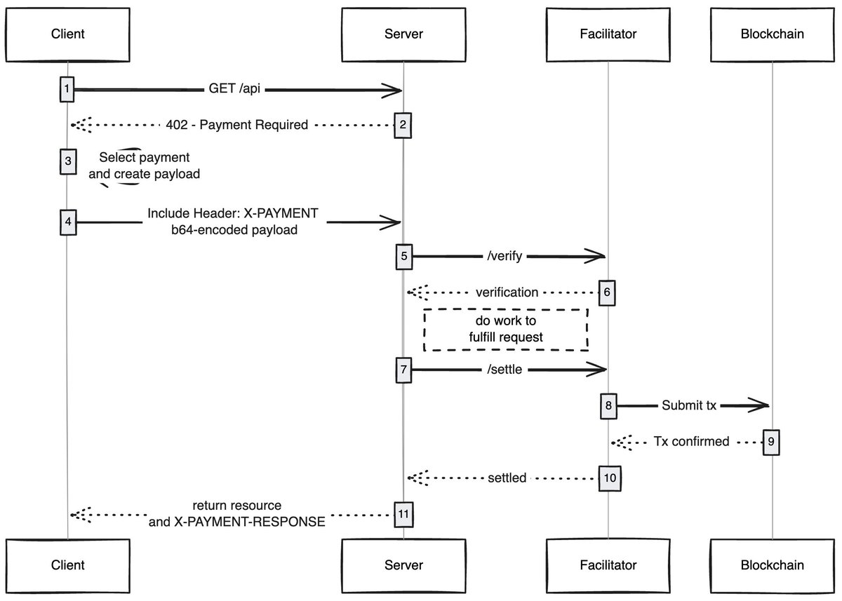
来源:payai.network
任何客户端(代理/浏览器)发送请求以访问内容时,内容主机会响应并要求支付内容费用,客户端完成支付后即可获得内容访问权限,从而开启代理化互联网的新经济。
我感到兴奋的用例
无Gas用户体验:我认为一个未被充分探索的领域是 x402 如何让用户在任何网络上的交易实现无Gas体验,用户只需在钱包中拥有资产即可完成交易。
x402浏览器:有人应该直接对 Chromium 进行分叉并将 x402 集成到浏览器中。@Brave 实际上应该这么做,他们在加密领域拥有良好的用户认知度,已经具备钱包功能,并默认支持 IPFS。在我看来,他们是最有可能实现这一点的团队。
链上集市:传统市场中存在发现问题,@CoinbaseDev 通过引入 bazaars(“集市”的印地语)解决了这一问题,但这些是由中心化维护的集市,始终会有一定限制。有人应该创建一个链上目录,让任何人都能添加自己销售的内容(API/新闻简报/书籍等),并在目录中嵌入评分机制,就像 OpenRouter 对模型的评分一样。
跳过广告:像任何技术一样,世界需要时间来适应 x402。在此期间,可以通过微支付跳过广告,这将是 x402 的一个自然发展方向。用户可以设置每日的偏好支出限额,访问 YouTube 时,x402 浏览器会自动跳过广告并向广告商支付费用。
我总是对简单技术如何解锁新经济感到惊叹,x402 就是其中之一。
如果你正在这个领域进行开发,无论是卖方还是买方,都可以联系我。我们正在为你们构建一些东西。
欢迎加入深潮TechFlow官方社群
Twitter官方账号:https://x.com/TechFlowPost
Twitter英文账号:https://x.com/BlockFlow_News
1.资讯内容不构成投资建议,投资者应独立决策并自行承担风险
2.本文版权归属原作所有,仅代表作者本人观点,不代表本站的观点或立场
您可能感兴趣
-
Messari 研究员:用 Perp DEX 炒美股,下一个新蓝海
但目前的数据表明短期内这一领域还难以实现突破。作者:Sam编译:深潮TechFlow关键洞察:股票永续合约仍属于高潜力但尚未被验证的领域,在链上市场的吸引力有限,主要因为受众错位、需求疲软以及更受欢迎
-
关税阴云暂缓,牛市的号角再次吹响?原文标题:《关税阴云暂缓,牛市又要回来了吗?》原文作者:Azuma, Odaily 星球日报随着中美之间的关税磋商取得新的进展,加密市场情绪快速升温。 昨晚至今晨,市场再次迎来大幅上涨。欧易 OKX
-
加密打新热潮:盘点新一轮财富机遇原文作者:1912212.eth,Foresight News加密市场情绪提振,打新项目时间也临近开始,这会是新一轮的财富密码吗?现在即将开启正式打新的项目有哪些,Foresight News 为你盘
-
新手如何做项目调研?
告别盲目跟投!撰文:le.hl编译:Luffy,Foresight News作为投资者,最容易亏钱的方式就是盲目跟风,对项目一无所知,却仅凭他人建议就贸然入场。我曾有过这样的经历,因此在此分享自己的项
-
Telegram 内置钱包集成 Affluent 金库,为超 1 亿 Telegram 用户带来 USDT 收益2025年10月21日,阿联酋迪拜 —— 基于 TON 区块链构建的去信任化资产管理协议 Affluent,已将其金库产品(Affluent Vaults)集成进 Telegram 内置钱包所提供的自
-
Stablestock 携手 Native,在 BNB Chain 首发代币化美股,开启 StockFi 新篇章
通过本次合作,用户首次能够在 BNB Chain 上以稳定币 7×24小时不间断交易真实美股代币,在去中心化环境下体验与传统券商相同的价格锚定与结算安全。专注于链上股票流动性基础设施的项目 Stabl
-
波场 TRON 行业周报:通胀缓解释放短期利好,详解 Multipli.fi 如何将 Defi 交易策略 Token 化一.前瞻 1. 宏观层面总结以及未来预测 上周,美国宏观经济面临两大关键风向:一是政府关门持续,统计数据发布严重受阻;二是在数据空缺背景下,市场唯一较为“活跃”的通胀数据(9 月 CPI)反而带来惊喜
-
币圈六年回忆录:数百万美金买到的 12 个教训
资金流决定一切,叙事总是跑在基本面之前。撰文:Miles Deutscher编译:AididiaoJP,Foresight News我在加密货币市场已经摸爬滚打超过了 6 年。我赚过几百万,也亏过几百
- 成交量排行
- 币种热搜榜
OFFICIAL TRUMP
Pepe
UXLINK
泰达币
以太坊
比特币
USD Coin
Solana
瑞波币
币安币
First Digital USD
狗狗币
大零币
莱特币
Wormhole
FIL
ZEN
OKB
EOS
CFX
UNI
LUNC
CAKE
FTT
LINK